2025. 1. 17. 01:09ㆍComputerScience/OperatingSystem
Kernel Panic
A kernel panic occurs when the kernel encounters an unrecoverable error, similar to the concept of panic in Go or Rust. Have you ever seen a blue screen on Windows? Let's implement the same concept in our kernel to handle fatal errors.
The following PANIC macro is the implementation of kernel panic
#define PANIC(fmt, ...) \
do { \
printf("PANIC: %s:%d: " fmt "\n", __FILE__, __LINE__, ##__VA_ARGS__); \
while (1) {} \
} while (0)
It prints where the panic occurred, it enters an infinite loop to halt processing. We define it as a macro here. The reason for this is to correctly display the source file name (__FILE__) and line number (__LINE__). If we defined this as a function, __FILE__ and __LINE__ would show the file name and line number where PANIC is defined, not where it's called.
This macro also uses two idioms (관용구)
1) The first idiom is the do-while statement. Since it's while (0), this loop is only executed once. This is a common way to define macros consisting of multiple statements. Simply enclosing with { ... } can lead to unintended behavior when combined with statements like if (see this clear example). Also, note the backslash (\) at the end of each line. Although the macro is defined over multiple lines, newline characters are ignored when expanded.
2) The second idiom is ##__VA_ARGS__. This is a useful compiler extension for defining macros that accept a variable number of arguments (reference: GCC documentation). ##removes the preceding , when the variable arguments are empty. This allows compilation to succeed even when there's only one argument, like PANIC("booted!").
https://gcc.gnu.org/onlinedocs/gcc/Variadic-Macros.html
Variadic Macros (Using the GNU Compiler Collection (GCC))
6.23 Macros with a Variable Number of Arguments. ¶ In the ISO C standard of 1999, a macro can be declared to accept a variable number of arguments much as a function can. The syntax for defining the macro is similar to that of a function. Here is an examp
gcc.gnu.org
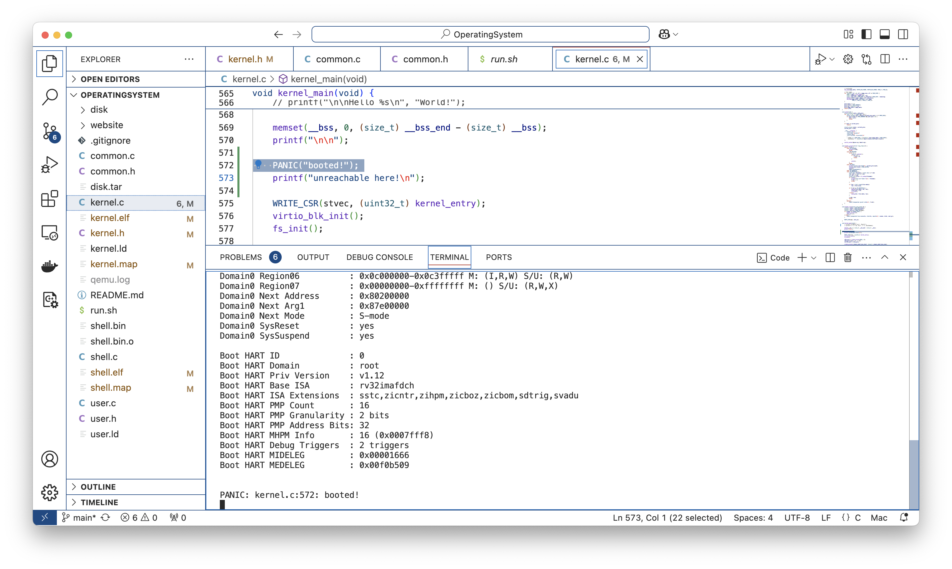
Let's try using PANIC. You can use it like printf
void kernel_main(void) {
memset(__bss, 0, (size_t) __bss_end - (size_t) __bss);
PANIC("booted!");
printf("unreachable here!\n");
}
Try in QEMU and confirm that the correct file name and line number are displayed, and that the processing after PANIC is not executed (i.e., "unreachable here!" is not displayed):
$ ./run.sh
PANIC: kernel.c:46: booted!
Blue screen in Windows and kernel panics in Linux are very scary, but in your own kernel, don't you think it is a nice feature to have? It's a "crash gracefully" mechanism, with a human-readable clue.

'ComputerScience > OperatingSystem' 카테고리의 다른 글
| [OS Project] Chap9. Memory Allocation (0) | 2025.01.18 |
|---|---|
| [OS Project] Chap8. Exception (0) | 2025.01.17 |
| [OS Project] Chap6. C Standard Library (0) | 2025.01.17 |
| [OS Project] Chap5. Hello World! (0) | 2025.01.16 |
| [OS Project] Chap4. Booting the Kernel (0) | 2025.01.13 |